ER - Diagram
Database -> Reverse Engineer


사용자를 골라준후 Next 를 눌러준다

이후 Next로 넘기다보면 다이어그램을 만들 데이터베이스를 고를수 있다.

또 Next를 눌러 진행하다 보면 View와 Table을 선택할수 있다.

계속 진행하면 된다.

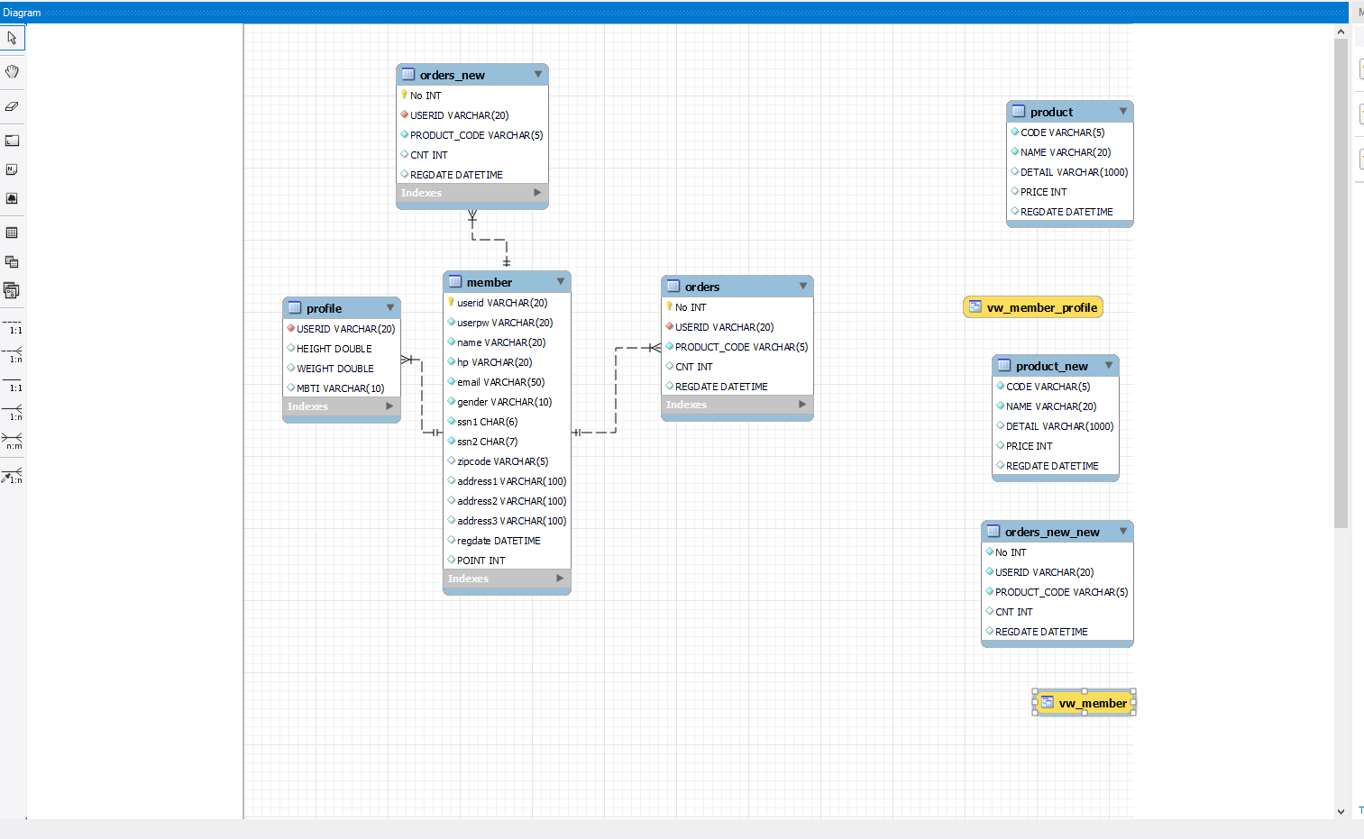
이렇게 만들어진 다이어그램을 통해 테이블들이 어떻게 연결되어 있는지 시각적으로 확인해볼수 있다.
'코딩 > MySQL' 카테고리의 다른 글
| MySQL과 파이썬 연동 (0) | 2024.03.28 |
|---|---|
| MySQL 계정,사용자,권한 관리 (0) | 2024.03.27 |
| MySQL의 함수 (0) | 2024.03.27 |
| MySQL 기본문법 (2) | 2024.03.26 |
| DBMS (1) | 2024.03.25 |